Mobile App
A collaborative app to simplify group travel planning, including shared itineraries, packing lists, and expense tracking.
Trippy was developed during a 13-week intensive software development BootCamp as a collaborative project. It aims to streamline trip planning by allowing users to create, manage, and collaborate on itineraries with friends. The app emphasizes user-friendly design, responsive functionality, and accessibility.

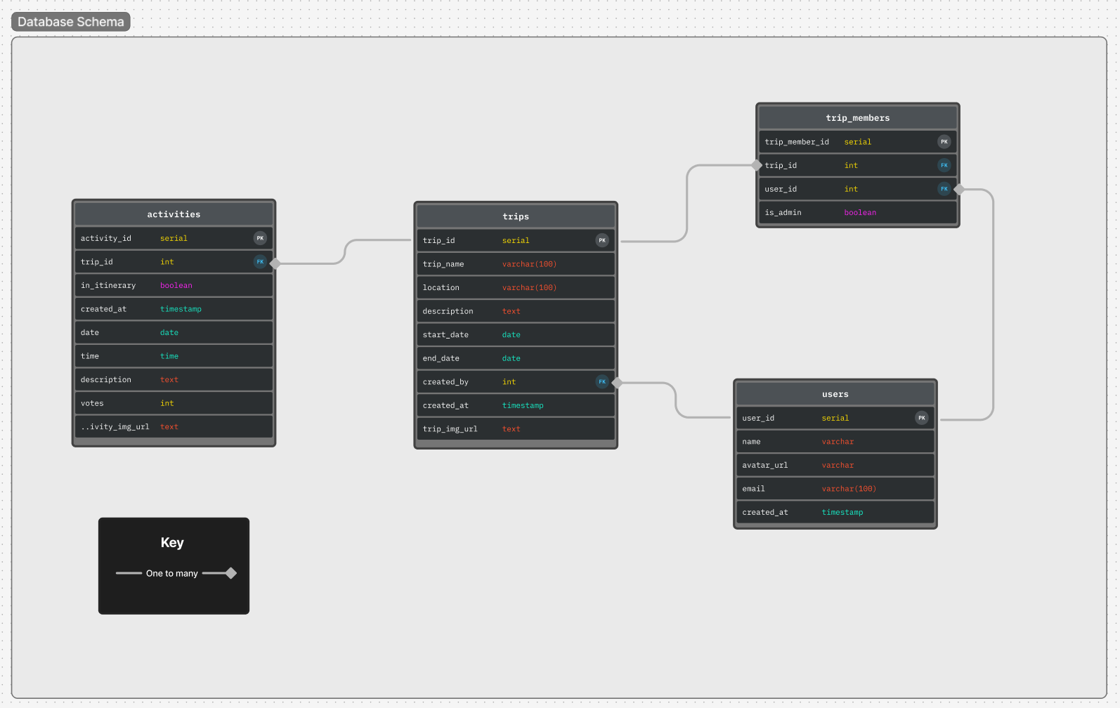
Conducted research to identify user pain points, developed user stories, and mapped the user journey. Created wireframes and database schema to support the app’s functionality.

Trippy was built with React for the front-end, Node.js and Express for the back-end, and PostgreSQL for the database. The application was tested using Jest and Supertest, ensuring quality and reliability with TDD practices. The team followed agile methodologies holding regular standups to align on goals, track progress, and address blockers using Trello.










